Integrated in Excel
Professional modelers need to build fast. River integrates a powerful model designer and calculation engine right in Excel, where you need it.
- Keep using Excel - all River features are available within Excel from the toolbar, no need to use a different application.
- Model saved in the XLSX workbook - model and data are saved in the Excel file itself
- Feed River model with Excel data - use data you alredy have in Excel into River
- Visualize all model data in Excel - with the click of a button, all model data is available in an Excel temporary sheet.
- Dynamic updates - River calculations update automatically with each input change.


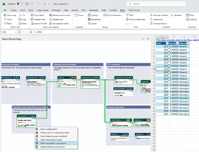
Visual model design
River uses visual design techniques to enable intuitive structuring, validation and handover of models.
- Interactive model map letting you design and navigate your model visually—no more separate. documentation or getting lost in cell references.
- Intuitive explanation for each operation, to validate end-to-end logic.
- Visual indicators to spot areas in the model that need attention.
Automated error prevention
Error prevention is built at the core of River. Decades of observation of typical errors allow us to prevent most user mistakes and build more safety into the models.
- User-friendly modeling configuration - components are configured without tedious formulas.
- Configuration errors are clearly explained - no more #VALUE! that you don't understand.
- Automated data quality checks surface issues such as data loss or out-of-bounds variables.
- The risk dashboard indicates all model areas that could use more checks (coming soon).


Business-focused components
Business models constantly recreate the wheel, think INDEX-MATCH-MATCH and the classic assumption-scenarios.
- Higher-level components - River's component library provides more abstract components than Excel but with more flexbility.
- Business-specific features - Assumptions modeling and scenario management are built-in. In the future we'll roll out unit management, an allocation component and more!
High performance
River embeds its own calculation engine, which bypasses Excel's data size limitations.
- Unlimited data size - River can ingest and process more than Excel's 1-million row data tables.
- Scalable performance - River processes data at the column and table level, making it much more efficient for large data volumes and complex calculations.
